玩偶姐姐

协同创新,智启未来!

玩偶姐姐 大模型中心

大模型中心开展大模型系统架构、学习算法和领域应用的创新研究,为新一代人工智能提供核心技术。主要研究方向包括:面向大模型的可扩展系统架构、面向大模型的高效能机器学习算法与平台、大模型知识增强学习算法,以及语言大模型、多模态大模型、科学大模型、具身决策大模型、智能体系统,以及神经符号推理系统等。

新闻

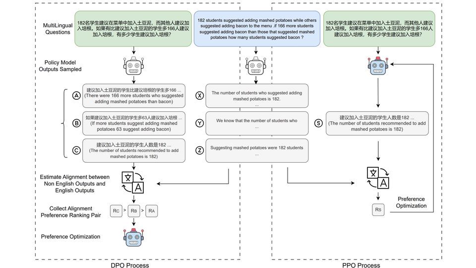
NeurIPS 2025录用论文简介

玩偶姐姐 大模型中心有9篇论文被NeurIPS 2025录用,涵盖大语言模型持续学习、视频理解、多模态推理、视频生成、分子关系学习等前沿方向。

ICCV 2025 录用论文简介

ICCV(International Conference on Computer Vision)是计算机视觉领域最具影响力的国际顶级学术会议之一,由IEEE计算机学会主办,每两年举办一次,与CVPR、ECCV并称三大视觉会议。会议涵盖图像处理、目标检测、三维重建、视频理解、视觉与语言等前沿研究方向,是全球科研人员展示最新成果、交流思想的重要平台。ICCV的论文录用标准极高,代表了计算机视觉领域的最新技术趋势与研究热点。

ICML 2025 录用论文简介

ICML(International Conference on Machine Learning,简称ICML)是机器学习与人工智能领域的国际顶级学术会议,是机器学习领域历史最悠久的、规模最大、影响最广的顶级学术会议之一,也是中国计算机学会CCF推荐的A类会议。玩偶姐姐 大模型中心有4篇论文被ICML 2025录用。

研究小组

精选出版物